Sample Overview

When a sample is loaded in the workspace and listed in the navigation tree on the left of the main window, the panel to the right will show the Sample Overview with a summary of the metadata stored for this sample.

The view is organized in two columns. The left column contains summaries for all Task Entries of the Sample. A click on the drop down icon expands the view and show the details for the targets and typing results of a Task Entry.

Below the Task Entry summaries, the Sample tags that are assigned to the Sample are listed. The Button16-Plus.gif button can be used to add or remove tags. The Advanced Mode search allows to search for Samples according to tag criteria.


The toolbar on the top of the Sample Overview offers the following functions:

  • Button16-ExportSequence.gif Export Target Sequences to FASTA File: Export the target sequences of all Task Entries of this Sample into a FASTA library file.
  • Button16-QueryInProgress.gif Restart Genotypings: Restart the genotyping queries for the Task Templates of this Sample.
  • Button16-NewSampleFromWGS.png Add Sequences from Assembly File: Open the Process Assembled Genome Data window with the procedure assembly file that is stored for this Sample. This feature is only available for whole genome sequencing data.
  • Button16-History.png Show Sample Audit Trail: Show the Sample audit trail on the bottom of the main window.
  • Button16-Crosshairs.png Position Navigator: Open the Position Navigator for all Task Entries of this Sample.
  • Button16-Attachment.png Add attachment: Add an attachment file to this Sample (any kind of file is allowed, e.g. PDF). Attachments are listed in the Procedure tab.
  • Button16-DBDelete.png Delete Sample: Delete the Sample permanently from the database.
  • Button16-SearchSamplesLocally.png Search Similar Samples in Database: Search for Samples in the database that have similar allelic profile compared to Sample.
  • Webupload16.png Submit Sample to cgMLST.org: Invokes a dialog to (re-)submit the Sample to cgMLST.org.
  • Webwithdraw16.png Withdraw Sample from cgMLST.org: Withdraws the Sample from cgMLST.org, if it was submitted to cgMLST.org before .
  • Button16-ov-ReportPDF COLORED color-16776961.png Create Sample Report: Creates a PDF report for the Sample. Created reports are listed at the top of the Results panel.

On the bottom of the Sample Overview, specific access rights can be set for the Sample.

The right column of the Sample Overview shows a tabbed pane with the following tabs:

Epi Metadata Tabs

The tabs Epi Basic, Epi Source, Epi Characteristics, Epi Species Specific show the epi metadata fields defined by the Database Scheme of the Project. According to the plausibilty checks of the database scheme mandatory fields that are empty or contain invalid values are marked by a yellow or red border and a message below the fields shows the warning or error details. Furthermore, the tab is marked with an icon (Button16-Warning.png/Button16-Error.png).

Procedure Tab

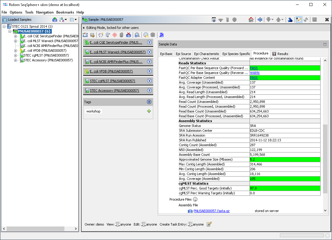
Sample Overview showing the Procedure tab

The tab Procedure shows the procedure details, the procedure statistics, and the procedure files (e.g., FASTA contigs).

QC related fields of the procedure statistics (e.g., FastQC results) are evaluated and highlighted green (succeeded), yellow (warnings), or red (failed). If a warning/error appears in those fields, the tab is also marked with an icon (Button16-Warning.png/Button16-Error.png). If the field value is shown as a link, it can be clicked to show the details.

Below the tables the procedure files are shown:

Assembly File
Link to the FASTA contigs, and depending on the processing parameters potentially to a BAM or ACE file.
Raw Read Files
Links to the location of the FASTQ files that were used in the pipeline.
Processing Logs
Links to the pipeline logging information if the sample was processed with the pipeline and, if existing, the logging output of SKESA or SPAdes.

Results Tab

Sample Overview showing the Results tab

The tab Results shows a table with all important genotyping result fields of all task entries, in the order of the task templates in the project.

The column Category contains the name of the actual genotyping and can be clicked to navigate to the corresponding Task Entry Overview.

Below the table a free text comment can be added to the results. When the button Button16-ov-ReportPDF COLORED color-16776961.png Create Sample Report is clicked, a PDF report is created for the Sample, that contains the listed result fields, the given comment, and the procedure details. When the report dialog is confirmed, the report is added to the sample and listed at the top of the Results tab. The report will be stored when the sample is stored.

 
FOR RESEARCH USE ONLY. NOT FOR USE IN CLINICAL DIAGNOSTIC PROCEDURES.