Example of the search sample dialog with selection of result fields
Example of the result table in the Sample Overview

Each task template defines result fields that are filled by its genotyping results. The result fields are used to store the genotyping results as metadata in the database.

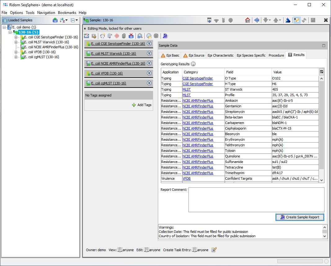
Those stored results can later be retrieved for a Comparison Table and when exporting to file. They can be also used as a 'Field Criteria' in the advanced mode of the sample search dialog. Some result fields of a sample (specified in the task templates) are also shown in the Result tab of the Sample Overview.

Customizing Result Fields

Result field definitions of a Task Template

The result field definitions are shown in the Result Fields tab of the task template editor. For custom task templates, the user can rename the result fields or create manual ones, e.g. for storing additional data that is specific to a task entry or DNA sequence. However, epi metadata should be stored in Sample fields that are defined in the Database Scheme and not in task template result fields.

Each result field definition has the following settings:

  • Category: A category that can be used to group several result fields. For automatically created results fields the category is the name of the query.
  • Name: An internal name that must be unique in the category and Task Template. The name cannot be changed later.
  • Label: A descriptive label for the field. This label can be changed at any time.
  • Data Format: Defines the format of data that can be stored. Available are Textfield (single line text), Textarea (multiple lines text), Integer, Float, and Boolean.
  • Experiment Type: Defines the usage of the data. Available are Comment, Character (Categorical), and Sequence. The type Character (Categorical) is the default for query results like allele types.
  • Map to: The mapping of a result fields is internally used to define which query results are stored in it.
  • Displayed in Results: Defines if the value of the result field should be displayed in the Result tab of the Sample Overview,
  • Use in Comparison Table by default: Defines if the result field should be initially included in a comparison table when the task template is selected while creating a comparison table.
  • Use for Distance in Comparison Table by default: Defines if the result field should be used for distance calculation if it is included in a comparison table.

The button Edit Result Field can be used to open and edit the settings of the selected result fields. The three field usage check columns at the end of the table can also be edited with the right-click menu.


Doc-info.pngHint: For public cgMLST task template the editing of the result field definitions is completely disabled. For some other public task template (e.g., Chromosome and Plasmids Overview Task Template) the three field usage check columns can be edited locally.